Skip to content
🎉Spring Sale: 10% OFF Sitewide-Up to 50% OFF-> Code: 2026 Click Here for More Details!
🎉Spring Sale: 10% OFF Sitewide-Up to 50% OFF-> Code: 2026 Click Here for More Details!

HOWIN×TOYAN V8 Engine FS-V800 Base and Bracket Set

Original price $249.99 - Original price $399.99
Original price
$399.99
$249.99 - $399.99
Current price $399.99

Spring Sale: Get Extra 10% Off with Coupon Code:2026

Join Our FacebookGroup & Get Extra Discount!

Build Your Own MOC Engine Bricks & Save Up to $200 OFF!

SKU 33ED3442551
Style: Upgrade Version

1. Free Shipping Of All /Return guarantee /Payment secure.

2. Please contact us for Wholesale.

  • American Express
  • Apple Pay
  • Mastercard
  • PayPal
  • Visa


HOWIN×TOYAN V8 Engine FS-V800 Base and Bracket Set

Features:

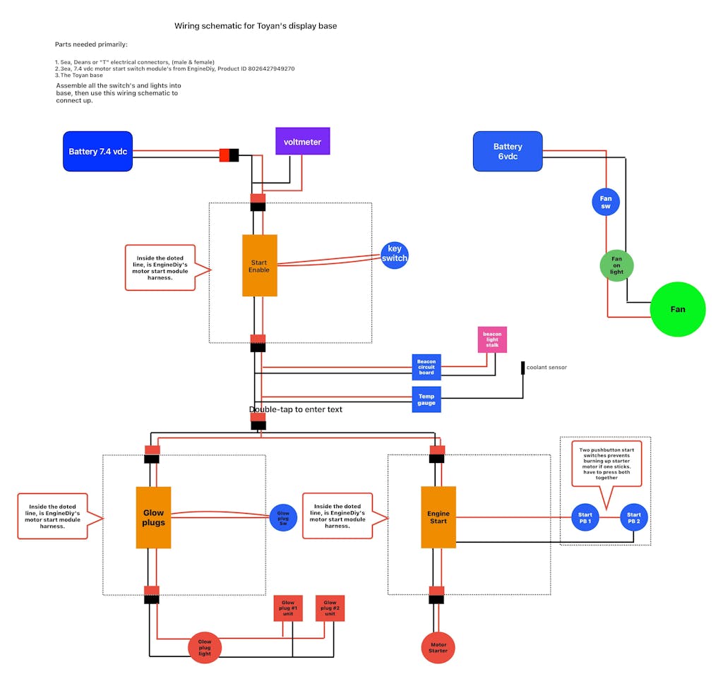
.This starting and mounting fixed base with bracket is suitable for HOWIN*TOYAN V8 engine models. The base and bracket set is easy to install.

Basic Version: Equipped with screws, the engine bracket, power switch, starting button, and drilled holes, this model is easy to install.
Upgrade Version: Equipped with screws, the engine bracket, power switch, starting button, pressure relif tank, metal fuel tank, temperature display, voltage display and indicator light

Get V8 Engine, Click Here


.Made of high-quality metal, the elaborate base features a fine and smooth surface as well as an exquisite and high-end appearance, which reflects the metallic light of the engine.
.Install and fix the engine on the base to make sure the engine more stable and not shake when working. The exquisite shape makes itself perfect for a desktop model decoration, scientific and educational demonstration, model exhibition, etc.
.Instructions: Assemble this base set by referring to the pictures. Ignition accessories and cooling accessories are not included. Please buy batteries, igniters, radiators and other accessories seperately in this store after fixing the engine on the base.
.Notes: Engines, ignition accessories and raditors are not included in this set. The pictures are only for display. If you have any questions or do not know how to assemble, please contact us.

Specifications:

.Material: Metal & Electronic Components
.Product Weight: 2300g
.Product Dimensions: 28 x 20 x 4cm
.Package Dimensions: 35 x 25 x 15cm
.Package Weight: 2500g
.Packing: Box
.Ages: 14+

Questions about Shipment Q1 : Do you ship worldwide?A1 : Yes, we can ship worldwide.
Q2 : Where you ship goods from?A2 : Our warehouse is located in China, the goods will be shipped from China mainland.
 
Q3 : What is the shipping cost?A3 : For giving customer good shopping experience, we offer free international shipment.
 
Q4 : What is the shipping time?A4 : For expected delivery date, please check in this page: Expected Delivery TimeQ5 : How do I track my package?A5 :You can track your order on 17track.net . Or if you need a team members help check up please contact with our service team service@enginediy.com and we will be in touch with a status update.
 
Questions about Payment & OrderQ1 : What payment terms you can accept?A1 : For payment, we accept Paypal and Credit Card.
 
Q2 : My payment was declined, why? How to solve it ?A2 : If you made the purchase via Credit Card and failed, could you please contact with Stripe Support Team for solution? Or if the issue can be solved, please no worry, we accept Paypal payment as well.
 
Q3 : How do I cancel my order?A3 : For the order, if not shipped out yet, please contact with our Service Support Team service@enginediy.com , we will cancel your order and give you full refund.
 
Q4 : Is my information is securing using this site?A4 : Yes, Enginediy.com takes precautions to protect your personal information. When you submit sensitive information via the website, your information is protected both online and offline. Please don’t worry for this.
 
Q5 : What if my address is wrong?A5 : If the recipient's address was wrong, after the failed delivery, the parcel should be returned back to sender. After we receive the parcel, we will contact you for an updated address and arrange the new shipment.
 
Questions about Return & RefundsQ1 : What items are returnable?A1 : a)- We can accept returns or exchanges within the 30-day period. b)- All returned items must be in the original condition: unused, unwashed, and unworn. No exceptions.
Q2 : How do I return a product?A2:Contact with Enginediy Service Team service@enginediy.com to confirm details to make sure the item is meet the return condition. After the agreement, Service Team will send the detailed return information, please offer return tracking number after return shipment.Q3 : What is you refund policy?A3 : Refunds are processed within 1-5 business days, after you received our confirmation on the cancellation.
 
Q4 :How will you refund me?A4 : The refund are applied to the original payment method.